
Survey Analysis Utilizing Qdrant, Python, and Data Extractor
Derives and evaluates insights from survey responses through the use of Qdrant, Python, and an information extraction tool.
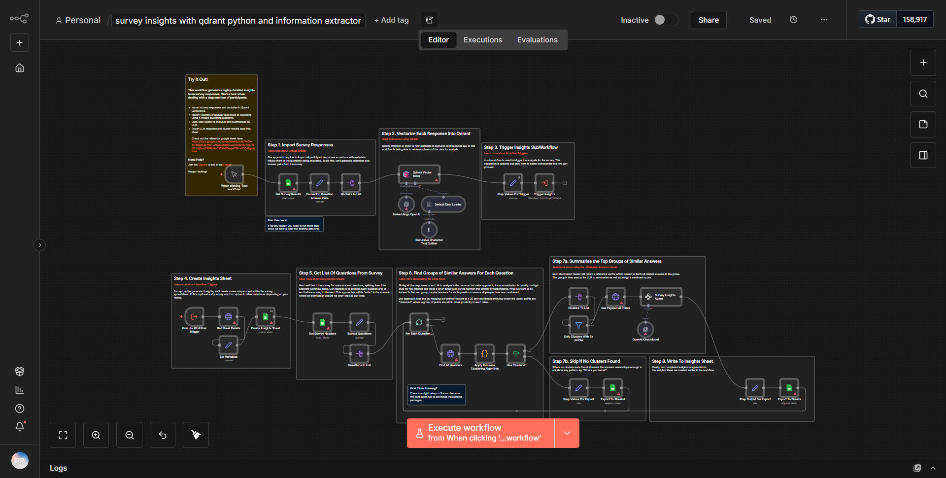
How it works
The workflow titled "Survey Analysis Utilizing Qdrant, Python, and Data Extractor" is designed to derive and evaluate insights from survey responses. It operates in a sequential manner, utilizing various nodes to process data effectively.
1. Trigger Node:
The workflow begins with a trigger node that initiates the process when new survey responses are received. This node captures the incoming data and prepares it for further processing.
2. Data Extraction:
The next step involves a data extraction node, which utilizes an information extraction tool to parse and extract relevant information from the survey responses. This node is crucial for transforming raw data into structured insights.
3. Python Function Node:
After extracting the necessary data, the workflow employs a Python function node. This node allows for custom processing of the extracted data, enabling complex calculations or transformations as required by the analysis.
4. Qdrant Node:
Following the Python processing, the workflow integrates with Qdrant, a vector search engine. This node is responsible for storing the processed data in a vector format, facilitating efficient querying and retrieval of insights based on similarity searches.
5. Final Output:
The workflow concludes with a node that outputs the analyzed insights, which can be utilized for reporting or further analysis. This final step ensures that the results are accessible and actionable.
Throughout the workflow, data flows seamlessly from one node to the next, with each step building upon the previous one to create a comprehensive analysis of the survey responses.
Key Features
- Automated Data Processing:
The workflow automates the entire process of survey analysis, from data extraction to insight generation, reducing manual effort and increasing efficiency.
- Customizable Python Logic:
The inclusion of a Python function node allows for tailored data processing, enabling users to implement specific algorithms or transformations based on their unique requirements.
- Integration with Qdrant:
By leveraging Qdrant, the workflow enhances the capability to perform similarity searches on the analyzed data, making it easier to identify patterns and correlations within survey responses.
- Scalable Architecture:
The design of the workflow supports scalability, allowing it to handle varying volumes of survey data without compromising performance.
- Actionable Insights:
The final output provides actionable insights that can inform decision-making processes, making the workflow valuable for organizations seeking to improve their survey analysis.
Tools Integration
The workflow integrates the following tools and services:
- n8n Trigger Node:
Initiates the workflow based on new survey responses.
- Data Extractor Node:
Utilizes an information extraction tool to parse survey data.
- Python Function Node:
Executes custom Python scripts for data processing.
- Qdrant Node:
Interfaces with the Qdrant vector search engine for data storage and retrieval.
- Output Node:
Delivers the final analyzed insights for further use.
API Keys Required
The workflow does not explicitly mention any API keys or authentication credentials required for its operation. However, if the Qdrant integration necessitates authentication, users should ensure they have the necessary credentials set up in their n8n environment.










