
GraphQL editor
🌟 Leverage the Strength of a Thoughtfully Designed GraphQL Schema: Revolutionize Your Project! 🌟
On
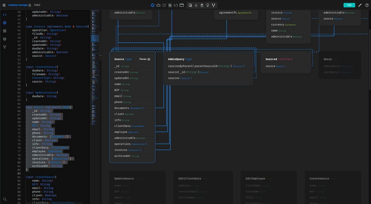
GraphQL Editor is a powerful tool designed to streamline the creation and management of GraphQL schemas, providing developers with an intuitive interface to visualize and manipulate their data structures. By allowing users to design schemas using a drag-and-drop interface, it significantly reduces the complexity often associated with GraphQL development. The tool supports real-time collaboration, enabling teams to work together seamlessly on schema design, which can enhance productivity and ensure that all stakeholders are aligned with the project's data architecture. With features like version control and schema validation, GraphQL Editor helps maintain the integrity of your project as it evolves. In addition to its user-friendly design capabilities, GraphQL Editor offers robust code generation features that facilitate the transition from design to implementation. It can automatically generate resolvers, types, and even client-side queries, which accelerates the development process and minimizes manual coding errors. The tool also integrates with existing development workflows and supports various backends, making it versatile for different project needs. Overall, GraphQL Editor not only simplifies the schema design process but also empowers developers to create efficient and scalable APIs that can significantly enhance application performance.
Tool Benefits
GraphQL Editor provides a user-friendly interface that simplifies the process of designing and visualizing GraphQL schemas, making it accessible for both beginners and experienced developers.
The tool enables real-time collaboration, allowing multiple users to work on the same schema simultaneously, which enhances productivity and team communication.
GraphQL Editor supports automatic code generation, helping developers quickly create resolvers and types, thus speeding up the development process.
With integrated testing features, GraphQL Editor allows developers to validate their queries and mutations directly within the tool, ensuring higher quality and fewer errors.
The platform offers export options to various formats, enabling easy integration of GraphQL schemas into existing projects or sharing them with team members.













