Xplorer
The API client you've always desired - brought to you by Karate Labs.
On
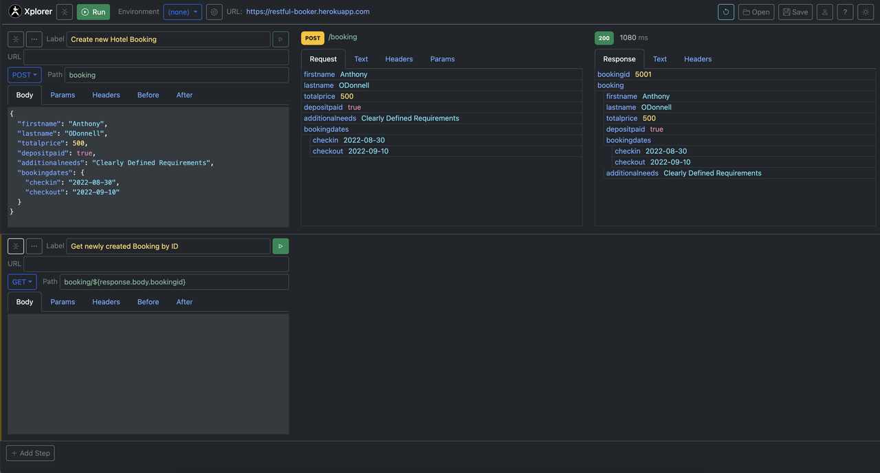
Xplorer by Karate Labs is an innovative tool designed to streamline the process of invoking HTTP APIs without the need for extensive coding knowledge. It offers a user-friendly interface that allows developers to easily create and modify requests, enabling rapid testing and iteration. With its capability to display responses in a clear, tabular format, users can quickly analyze API outputs, making it an essential tool for both seasoned developers and those new to API interactions. Additionally, Xplorer supports seamless linking of multiple requests, allowing users to construct complex workflows effortlessly. The tool excels in its versatility, enabling users to switch between different environments with ease, which is particularly beneficial for testing APIs in various stages of development. Installation is straightforward, and Xplorer can be run locally, providing convenient access to APIs hosted on localhost or secured behind a firewall. This feature enhances security and accessibility during the development process, making it a valuable asset for teams working in diverse environments. With Xplorer, developers can enhance their productivity and efficiency when working with APIs, ensuring a more streamlined workflow.
Tool Benefits
Xplorer allows users to visualize and analyze their API testing results in a user-friendly interface, making it easier to identify issues and performance bottlenecks.
The tool integrates seamlessly with Karate, providing enhanced functionality for users who are already leveraging Karate for API testing.
Xplorer supports real-time monitoring of API tests, enabling teams to receive immediate feedback on their testing processes.
With its robust reporting features, Xplorer helps teams generate comprehensive test reports that can be easily shared with stakeholders.
The tool is designed to enhance collaboration among team members by providing a centralized platform for viewing test results and metrics.












